一句话总结:训练时可以并行处理整个序列(因为知道所有答案),推理时必须一个词一个词生成(因为下一个词依赖上一个词的结果)。这种"自回归"的特性是 GPT 能够生成连贯文本的关键。


16.1 训练 vs 推理:核心区别

16.1.1 一句话对比

训练(Training)推理(Inference)
目的学习参数生成文本
输入完整的文本初始提示(prompt)
答案已知(下一个词)未知(需要预测)
处理方式并行(一次处理整个序列)串行(一个词一个词生成)
是否更新参数

16.1.2 为什么有这个区别?

训练时

  • 我们有完整的训练文本:"小沈阳江西演唱会邀请了沈春阳"
  • 知道每个位置的"正确答案"
  • 可以一次性计算所有位置的损失

推理时

  • 我们只有开头:"小沈阳江西演唱会邀请了"
  • 不知道下一个词是什么
  • 必须先预测一个词,才能预测下一个词

16.2 训练过程详解

16.2.1 Teacher Forcing

训练时使用一种叫 Teacher Forcing 的技术:

输入:小    西      
目标:沈   西       

输入是原文目标是原文右移一位

每个位置都在预测"下一个词":

  • 位置 0("小")→ 预测"沈"
  • 位置 1("沈")→ 预测"阳"
  • ...
  • 位置 10("了")→ 预测"沈"

16.2.2 并行计算

因为我们知道所有的输入和目标,可以一次性计算:

# 训练代码示例
def train_step(model, input_ids, target_ids):
    # 前向传播(一次处理整个序列)
    logits = model(input_ids)  # [batch, seq_len, vocab_size]

    # 计算损失(所有位置一起)
    loss = F.cross_entropy(
        logits.view(-1, vocab_size),
        target_ids.view(-1)
    )

    # 反向传播
    loss.backward()
    optimizer.step()

一次前向传播就处理了整个序列!

16.2.3 Causal Mask 的作用

虽然训练时输入整个序列,但每个位置只能看到之前的词,不能看到之后的词。

这是通过 Causal Mask(因果掩码) 实现的:

位置 0 看到:[, -, -, -, -, ...]
位置 1 看到:[, , -, -, -, ...]
位置 2 看到:[, , , -, -, ...]
...

这模拟了推理时的情况:每个位置只能基于已知的前文来预测。


16.3 推理过程详解

16.3.1 自回归生成

推理流程

推理时,模型必须一个词一个词地生成:

输入:"沈阳江西演唱会邀请了沈"
         
      模型预测
         
输出概率:[=30%, =25%, =10%, ...]
         
      选择 ""
         
新输入:"沈阳江西演唱会邀请了沈春"
         
      模型预测
         
输出概率:[=60%, =15%, ...]
         
      选择 ""

这叫做 自回归(Autoregressive) 生成:每一步的输出成为下一步的输入。

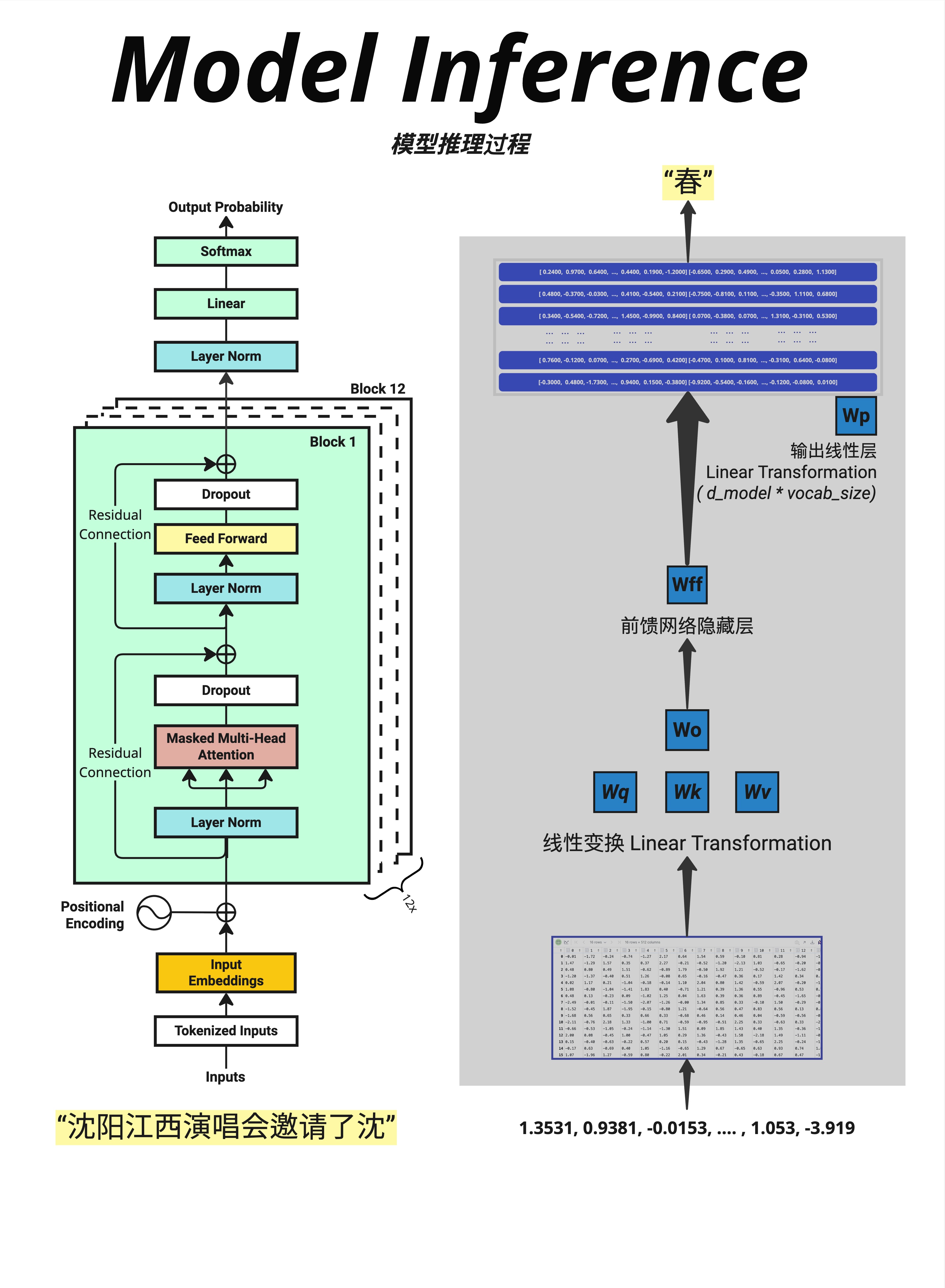
16.3.2 逐步生成示例

自回归生成

看这张图,展示了生成过程:

第 1 步

输入:"沈阳江西演唱会邀请了"
预测:","(逗号)

第 2 步

输入:"沈阳江西演唱会邀请了,"(加上逗号)
预测:""

第 3 步

输入:"沈阳江西演唱会邀请了,沈"
预测:""

第 4 步

输入:"沈阳江西演唱会邀请了,沈春"
预测:""

以此类推,直到生成结束标记或达到最大长度。

16.3.3 Context Length 的滑动

图中下方展示了一个重要概念:ctx_length = 16

如果输入超过 16 个 token,需要使用滑动窗口:

  • 保留最近的 16 个 token
  • 丢弃更早的 token

这就是为什么 GPT 有"上下文长度限制"。


16.4 推理代码实现

16.4.1 基本推理循环

# 推理代码示例
def generate(model, prompt_ids, max_new_tokens=50):
    """
    自回归生成文本

    Args:
        model: GPT 模型
        prompt_ids: 初始 prompt 的 token IDs [1, seq_len]
        max_new_tokens: 最多生成多少个新 token
    """
    model.eval()  # 切换到推理模式(关闭 Dropout)

    generated = prompt_ids.clone()

    for _ in range(max_new_tokens):
        # 如果超过最大长度,截断
        input_ids = generated[:, -max_len:]

        # 前向传播
        with torch.no_grad():  # 不计算梯度
            logits = model(input_ids)

        # 只取最后一个位置的 logits
        next_token_logits = logits[:, -1, :]  # [1, vocab_size]

        # 选择下一个 token(这里用 greedy,取概率最高的)
        next_token = torch.argmax(next_token_logits, dim=-1, keepdim=True)

        # 拼接到已生成的序列
        generated = torch.cat([generated, next_token], dim=1)

        # 如果生成了结束标记,停止
        if next_token.item() == eos_token_id:
            break

    return generated

16.4.2 关键点解释

  1. model.eval():切换到推理模式,关闭 Dropout
  2. torch.no_grad():不计算梯度,节省内存
  3. 只取最后位置logits[:, -1, :],因为只有最后位置是新预测的
  4. 循环生成:每次生成一个 token,加到输入末尾

16.5 Padding 和批量推理

16.5.1 什么是 Padding?

Padding

当批量处理不同长度的句子时,需要**填充(Padding)**到相同长度:

句子1:"小沈阳江西演唱会邀请了"(15 tokens)
句子2:"LLM张老师"(6 tokens)

填充后:
句子1:"小沈阳江西演唱会邀请了"
句子2:"LLM张老师<pad><pad><pad><pad><pad>"

16.5.2 Padding 的处理

在计算时,需要忽略 padding 位置

# Attention mask:1 表示真实 token,0 表示 padding
attention_mask = (input_ids != pad_token_id).long()

#  Attention 计算中使用 mask
# padding 位置的注意力权重会被设为 0

16.5.3 图中的示例

图中显示:

  • 输入:"小沈阳江西演唱会邀请了"
  • 经过模型处理
  • 最后一个真实位置(不是 <pad>)预测下一个词:"沈"

16.6 训练与推理的对比

16.6.1 数据流对比

训练时

完整序列 [seq_len]
     一次前向传播
所有位置的预测 [seq_len, vocab]
     与目标比较
损失值
     反向传播
更新参数

推理时

Prompt [n]
     前向传播
预测位置 n+1
     选择 token
新序列 [n+1]
     前向传播
预测位置 n+2
     选择 token
...(循环直到结束)

16.6.2 计算效率对比

训练推理
前向传播次数1 次 / 序列N 次 / 序列(N=生成长度)
并行度高(所有位置并行)低(必须串行)
瓶颈内存(存储梯度)时间(反复前向传播)

这就是为什么推理需要各种优化技术(如 KV Cache,我们将在第 22 章详细讨论)。

16.6.3 Dropout 的行为

训练推理
Dropout激活(随机丢弃)关闭(不丢弃)
原因防止过拟合保持输出稳定
model.train()  # Dropout 激活
model.eval()   # Dropout 关闭

16.7 解码策略

16.7.1 不同的选择方式

推理时,拿到概率分布后,如何选择下一个词?

Greedy Decoding(贪心解码)

next_token = torch.argmax(probs, dim=-1)  # 选概率最高的
  • 优点:确定性,速度快
  • 缺点:可能生成重复、无聊的文本

Sampling(采样)

next_token = torch.multinomial(probs, num_samples=1)  # 按概率采样
  • 优点:更有创造性
  • 缺点:可能不连贯

Top-K Sampling

# 只从概率最高的 K 个词中采样
top_k_probs, top_k_indices = torch.topk(probs, k=50)
next_token = top_k_indices[torch.multinomial(top_k_probs, 1)]

Top-P (Nucleus) Sampling

# 只从累积概率达到 P 的词中采样
sorted_probs, sorted_indices = torch.sort(probs, descending=True)
cumsum = torch.cumsum(sorted_probs, dim=-1)
mask = cumsum <= 0.9  # P=0.9
#  mask 内的词中采样

16.7.2 Temperature 的作用

回顾第 6 章:Temperature 控制概率分布的"锐度":

probs = F.softmax(logits / temperature, dim=-1)
  • T < 1:更确定(概率更集中)
  • T = 1:标准
  • T > 1:更随机(概率更均匀)

16.8 为什么要自回归?

16.8.1 语言的本质

语言是有序的。"我爱你"和"你爱我"意思完全不同。

自回归生成保证了:

  • 每个词的生成都基于前面的所有词
  • 生成的文本是连贯的
  • 符合语言的自然顺序

16.8.2 其他生成方式

有一些非自回归模型尝试并行生成所有词,但效果通常不如自回归模型好。

原因:

  • 词与词之间有很强的依赖关系
  • 并行生成难以捕捉这种依赖
  • 需要多轮迭代才能收敛

目前最好的语言模型(GPT-4、Claude、LLaMA)都是自回归的。


16.9 本章总结

16.9.1 核心对比

方面训练推理
知道答案?
处理方式并行串行
前向传播1 次/序列N 次/序列
Dropout开启关闭
更新参数

16.9.2 自回归生成

Prompt  预测词1  加入序列  预测词2  加入序列  ...

每一步都依赖前面所有的词,保证生成的连贯性。

16.9.3 核心认知

训练时因为知道所有答案,可以并行处理整个序列;推理时因为答案未知,必须一个词一个词地自回归生成。这种串行生成是推理效率的主要瓶颈,也是为什么需要 KV Cache 等优化技术的原因。


本章交付物

学完这一章,你应该能够:

  • 解释训练和推理的核心区别
  • 理解自回归生成的过程
  • 知道为什么推理比训练慢
  • 了解基本的解码策略(Greedy、Sampling、Top-K)

下一章预告

自回归生成需要反复做前向传播,效率很低。有没有办法加速?这就是 KV Cache 等推理优化技术的用武之地(详见第 22 章)。

但在深入优化之前,我们先来理解训练过程中另一个关键因素——学习率。学习率太大会导致训练震荡,太小又会收敛太慢。下一章,我们来深入理解学习率的作用。

引用本文 / Cite
Zhang, Wayland (2026). 第 16 章:训练与推理的异同 - 为什么推理要一个字一个字生成. In Transformer 架构:从直觉到实现. https://waylandz.com/llm-transformer-book/第16章-训练与推理的异同-为什么推理要一个字一个字生成
@incollection{zhang2026transformer_第16章_训练与推理的异同_为什么推理要一个字一个字生成,
  author = {Zhang, Wayland},
  title = {第 16 章:训练与推理的异同 - 为什么推理要一个字一个字生成},
  booktitle = {Transformer 架构:从直觉到实现},
  year = {2026},
  url = {https://waylandz.com/llm-transformer-book/第16章-训练与推理的异同-为什么推理要一个字一个字生成}
}